Клеммники KEEN SIDE
РадиоЛоцман - Все об электронике

Кратко о том, как работают нейропроцессоры на примере NM500 от NeuroMem

NeuroMem NM500

В настоящее время нейропроцессоры по-прежнему остаются одним из наиболее перспективных направлений развития электроники. Конечно, им еще очень далеко до совершенства. Однако технологии не стоят на месте, и способности современных нейропроцессоров оказываются весьма впечатляющими. В данной статье кратко рассказывается об истории нейропроцессоров, раскрываются различия между нейропроцессорами и процессорами с традиционной архитектурой, анализируются основные принципы работы и обучения нейропроцессоров на примере микросхемы NM500 от NeuroMem.

АЦП азиатских производителей. Часть 3. Многоканальные АЦП с синхронной выборкой

Несмотря на все достижения современных технологий, человеческий мозг остается самой совершенной вычислительной системой на Земле. Конечно, любой, даже самый простой 8-битный микроконтроллер без проблем опередит профессора математики на соревнованиях по арифметике, однако он вряд ли сможет разобраться с неформализованными задачами.

Удивительная универсальность мозга давно является мечтой для разработчиков процессорных систем. Попытки создать машинный аналог нейронов предпринимались еще в 60-х годах прошлого века. В качестве примера можно привести персептрон Марк-1, разработанный Фрэнком Розенблаттом. Первые варианты электронных нейронов по своим возможностям были очень далеки от биологического оригинала, и интерес к данной задаче был не очень высоким. Однако в 1980-е годы интегральные технологии позволили создать сложные процессоры, объединяющие миллионы транзисторов, а их топологические нормы оказались меньше, чем размеры реальных биологических нейронов. В то же время по своей эффективности при решении неформализованных задач эти процессоры по-прежнему значительно уступали мозгу. Именно это противоречие и стало толчком к развитию нейропроцессорных технологий. При этом речь шла как о создании специализированных архитектур, так и о проработке теоретических вопросов [1].

В чем разница между нейропроцессором и традиционным процессором?

Чем же нейропроцессоры отличаются от традиционных процессорных систем, таких как микроконтроллеры (МК), процессоры (ЦП), цифровые сигнальные процессоры (ЦСП), графические процессоры (ГП) и т.д. Главное отличие заключается в архитектуре. Традиционные процессоры состоят из обособленных блоков, выполняющих разные функции (вычислительные и периферийные блоки, память). Нейропроцессоры имеют более «однородную» структуру, включающую множество нейронов – одинаковых и относительно простых вычислительных ячеек со встроенной памятью. Это различие хорошо видно даже на фотографии (Рисунок 1).

Увеличенная фотография структуры традиционного процессора и нейропроцессора
Рис. 1. Увеличенная фотография структуры традиционного процессора
и нейропроцессора [2].

Таким образом, архитектура нейропроцессора по определению оказывается многоядерной, ведь каждый нейрон – это самостоятельное вычислительное ядро. В результате многие операции, такие как распознавание изображений, фильтрация и т.д., выполняются очень быстро. Конечно, современные процессоры также могут иметь многоядерную структуру (в первую очередь графические процессоры), но решение неформализованных задач для них по-прежнему оказывается затруднено. Другие важные отличия в возможностях процессоров представлены в Таблице 1.

Таблица 1. Сравнение процессоров с традиционной архитектурой и нейропроцессоров
МК/ ЦП/ ЦСП/ ГП Нейропроцессоры
Гарвардская архитектура или архитектура фон Неймана
с разделением вычислительного ядра и памяти
Равномерная структура из одинаковых вычислительных
ячеек с собственной памятью
Параллельная обработка в многопроцессорных системах Параллельная обработка по определению
Решение логических/последовательных/линейных задач? Решение нестандартных/ параллельных/нелинейных
задач?
Декомпозиция задач и использование объективных оценок Решение задачи «целиком», с учетом предыдущего
опыта и постоянным самообучением
Жесткая детерминация по времени, математическому
аппарату, типу данных
Нет жесткого детерминизма при решении задач
Идеальны для работы с четко структурированными
массивами данных
Идеальны для работы с неструктурированными и
нестандартными массивами данных
Сложность масштабирования Относительная простота масштабирования

Развитие нейропроцессоров, также как и развитие обычных процессоров, тесно связано с совершенствованием интегральных технологий. Чем меньше топологические нормы, тем больше можно уместить нейронов на кристалле, сохранив при этом низкий уровень потребления (Рисунок 2).

Развитие интегральных технологий определяет развитие нейропроцессоров
Рис. 2. Развитие интегральных технологий определяет развитие нейропроцессоров [2].

В настоящее время существует множество примеров более и менее удачных реализаций нейропроцессоров. Многие из предлагаемых решений разрабатывались для решения узкого круга задач и не всегда становились доступными для широкого круга разработчиков. Впрочем, судя по всему, появление доступных и дружелюбных к пользователям нейропроцессоров не за горами. В качестве примера можно привести процессоры CM1K и NM500 от компании NeuroMem.

Как устроена нейронная сеть в нейропроцессоре?

Рассмотрим устройство и принцип работы нейропроцессоров на примере CM1K и NM500 от компании NeuroMem. Эти процессоры, с одной стороны, хорошо раскрывают суть нейровычислений, а с другой стороны обладают достаточно простой и прозрачной архитектурой.

CM1K – нейропроцессор, изготовленный по технологии 130 нм и содержащий сеть из 1024 нейронов (Таблица 2). CM1K не имеет встроенного супервизора (встроенного управляющего сопроцессора) – все вычисления производятся параллельными нейронами, подключенными к параллельной шине и работающими на частоте до 27 МГц (Рисунок 3). При этом общее потребление системы оказывается достаточно низким (от 0.5 Вт). CM1K имеет корпусное исполнение TQFP 16×16 мм.

NM500 – новый нейропроцессор от NeuroMem, выполненный по технологии 110 нм, и объединяющий 576 нейронов (Таблица 2). Так же как и у CM1K, у NM500 нет какого-либо встроенного супервизора (Рисунок 3). Габариты корпуса данного процессора 4×4 мм (WCSP64), а потребление составляет менее 153 мВт в активном режиме.

Структура нейропроцессоров CM1K и NM500 оказывается достаточно простой
Рис. 3. Структура нейропроцессоров CM1K и NM500 оказывается достаточно простой [2].
 
Таблица 2. Сравнение характеристик нейропроцессоров C1MK, QuarkSE/Curie и NM500 [2]
Параметр C1MK QuarkSE/Curie NM500
Производитель NeuroMem Intel NeuroMem
Число нейронов 1024 128 576
Память нейрона 256 байт 128 байт 256 байт
Категории (Categories) 15 бит 15 бит 15 бит
Дистанция (Distances) 16 бит 16 бит 16 бит
«K ближайших соседей» (K-Nearest Neighbor, KNN) 7 бит 7 бит 7 бит
Радиально-базисных функций (Radial Basis Function, RBF) есть есть есть
Расчет дистанции LSUP есть есть есть
Расчет дистанции L1 (Manhattan) есть есть есть
Каскадирование есть есть
Частота/ частота при каскадировании процессоров 27/16 МГц 32/- МГц 37 / 20 МГц
Корпус TQFP 16×16 мм BGA 10×10 мм WCSP64 4×4 мм
Технология 130 нм 22 нм 110 нм

Отсутствие встроенного супервизора говорит о том, что для работы с CM1K и NM500 требуется внешний управляющий процессор, который будет снабжать нейроны данными. При этом связь осуществляется по параллельной двунаправленной 26-битной шине. По сути, NM500 представляет собой цепочку одинаковых нейронов, которые подключены к общей параллельной шине и имеют связи между собой (Рисунок 4).

Упрощенная структура NM500
Рис. 4. Упрощенная структура NM500 [3].

Как работает нейронная сеть в нейропроцессоре?

CM1K и NM500 способны работать в двух основных режимах: обучение и распознавание (Рисунок 5). При этом речь может идти об абсолютно разных по природе данных: текстах, изображениях, звуковых сигналах, видео и т.д. Далее (исключительно для простоты!) будем полагать, что нейропроцессор используется для распознавания изображений. Поток данных формирует внешний управляющий процессор, а обработка производится нейронами.

CM1K и NM500 могут работать в двух основных режимах: обучение и распознавание
Рис. 5. CM1K и NM500 могут работать в двух основных режимах: обучение и распознавание [2].

Каждый нейрон NM500 имеет собственную программируемую память: основную 256 байт (шаблон), контекст (8 бит), категорию (16 бит). Категория используется для классификации объектов, а контекст для разделения нейронов на подсети. Кроме того, у каждого нейрона есть собственный 24-битный идентификатор NID (neuron ID). Программирование памяти нейронов отличается от программирования обычных процессоров. В обычном процессоре программа записывается перед началом работы. Во многих нейропроцессорах (но не во всех!) программирование может осуществляться прямо в процессе работы и называется обучением.

На Рисунке 6 представлен процесс обучения NM500. На первом шаге все нейроны не обучены и находятся в состоянии «пуст» (кроме первого нейрона). У них на выходе присутствует низкий сигнал «L». Первый нейрон находится в состоянии «готов к обучению». После того, как управляющий процессор проведет заполнение внутренней памяти (по параллельной шине), первый нейрон перейдет в состояние «обучен» и получит идентификатор NID=1, на его выходе установится высокий сигнал «H». При этом второй нейрон перейдет в состояние «готов к обучению». Таким образом могут быть последовательно обучены и автоматически идентифицированы все нейроны (NID=2, NID=3…). Такой подход позволяет каскадировать процессоры NM500, наращивая число нейронов практически до бесконечности.

Обучение нейронов NM500 происходит последовательно
Рис. 6 Обучение нейронов NM500 происходит последовательно [3].

В качестве примера проанализируем работу NM500 в составе кассового терминала с функцией распознавания продуктов (Рисунок 7). В процессе обучения в основную память нейронов (256 байт) были записаны шаблонные изображения продуктов, а в поле категории (16 бит) закодирован их тип: огурец, банан, морковь и т.д. Далее в процессе работы камера делает цифровую фотографию продукта. Управляющий процессор по параллельной шине передает изображение всем нейронам одновременно. Нейроны, используя встроенные алгоритмы распознавания, сравнивают содержимое своей памяти и полученное изображение. Далее нейроны сообщают управляющему процессору о результатах совпадения. Если совпадение найдено, значит, задача успешно решена. Если нет, то управляющий контроллер самостоятельно или с помощью оператора может создать новый шаблон и поместить его в свободный нейрон.

Использование NM500 для распознавания продуктов
Рис. 7. Использование NM500 для распознавания продуктов [3].

Нейроны могут использоваться для распознавания различных свойств объекта, например формы, цвета и т.д. В таких случаях нейроны удобно разделять на отдельные подсети с помощью поля контекст. Тогда в процессе распознавания активными остаются только те нейроны, чей контекст совпадает с глобальным контекстом, задаваемым управляющим процессором.

В приведенном примере не рассмотрены наиболее сложные аспекты работы нейропроцессора. В частности, как нейрон выполняет сравнение? Как оценивается сходство? Каким образом решаются спорные вопросы? Например, что было бы, если в этом примере камера зафиксировала зеленый неспелый банан, похожий на огурец? Возникла бы коллизия между 1-м и 3-м нейронами? Рассмотрим эти вопросы отдельно.

Зачем нейропроцессор измеряет дистанцию в битах?

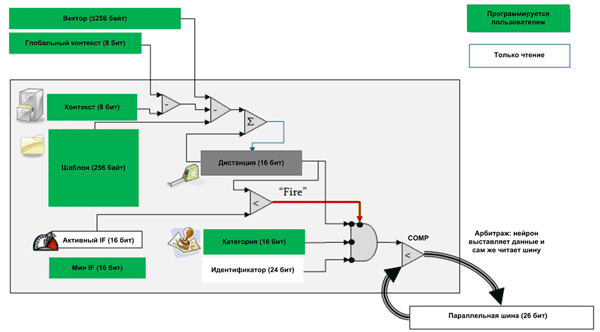
Чтобы понять, каким образом оценивается степень сходства, следует обратиться к структуре нейрона в NM500 (Рисунок 8). В процессе сравнения исходное изображение проходит обработку с использованием специализированных алгоритмов (о них речь пойдет далее) и шаблона (256 байт), хранящегося в памяти нейрона. Результатом сравнения становится 16-битное число, которое помещается в регистр «Дистанция». Другими словами нейрон формирует результат не в форме «совпал» – не «совпал», а в виде 16-битного числа – дистанции, которое является мерой «похожести». Чем меньше дистанция, тем ближе исследуемое изображение к шаблону.

Процесс распознавания в нейроне NM500
Рис. 8. Процесс распознавания в нейроне NM500 [3].

После расчета дистанции происходит ее сравнение со значением регистра поля интересов (influence field, IF). Если дистанция оказывается меньше, значит, объект имеет высокое сходство с шаблоном. В таком случае нейрон переходит в возбужденное состояние (fire) и начинает передавать значение дистанции, а потом, если требуется, категорию (16 бит) и идентификатор нейрона (NID) управляющему процессору.

Существует возможность того, что исследуемый объект одновременно попадет в поле интересов нескольких нейронов как зеленый банан, который похож и на банан, и на огурец. Для таких случаев в NM500 реализован запатентованный механизм неразрушающего арбитража.

Для осуществления арбитража используется блок сравнения COMP. На один его вход поступают данные от нейрона, а на второй текущее состояние шины. При этом выходные линии D[0…15] блока сравнения имеют тип открытый коллектор и подключены к этой же шине. Таким образом, каждый из нейронов не только передает данные на шину, но и отслеживает ее состояние. Если оказывается, что какой-то из нейронов сообщает о меньшей дистанции (большем сходстве), то нейрон с меньшим сходством автоматически отключается и выбывает из «гонки» на максимальное сходство.

Если управляющему процессору после чтения дистанции требуется чтение категории (16 бит) и идентификатор нейрона (NID), то используется тот же механизм арбитража. Поэтому, если два нейрона имеют равную дистанцию, но у одного из них значение категории меньше, то именно он и выиграет «гонку» арбитража и продолжит передачу данных.

Этот принцип арбитража называется «Winner-Takes-All», что обычно переводят, как «победитель получает все».

Описанный выше алгоритм работы соответсвует механизму радиально-базисных функций (Radial Basis Function, RBF). Его главным преимуществом является максимальная временная детерминированность – управляющий процессор узнает о совпадении (или о его отсутствии) за 19 тактов (37 тактов с вычитыванием категории). В NM500 также поддерживается механизм «K ближайших соседей» (K-Nearest Neighbor, KNN).

При использовании механизма «K ближайших соседей» (K-Nearest Neighbor, KNN) значение регистра поля интересов игнорируется, и все нейроны в любом случае переходят в возбужденное состояние. В дальнейшем управляющий процессор вычитывает значения дистанций всех нейронов, что занимает гораздо больше времени. Как было сказано выше, чтение дистанции одного нейрона занимает 19 тактов, тогда, например, для считывания дистанций 50 нейронов понадобится 950 тактов.

Зачем нужны разные алгоритмы обработки?

Необходимо также пару слов сказать о самих алгоритмах сравнения. Таких алгоритмов существует много, в частности NM500 поддерживает алгоритмы L1 (Manhattan) и Lsup (Рисунок 9). Выбор алгоритма зависит от конкретной задачи:

  • Lsup позволяет обнаруживать максимальное отклонение исходных данных от шаблона. Очевидно, что такой алгоритм идеально подходит для фильтрации, а также для обнаружения аномалий.
     
  • L1 позволяет определять отклонение всех составляющих массива данных от соответствующих составляющих шаблона. Такой алгоритм востребован в операциях майнинга.
Для вычисления дистанции NM500 использует алгоритмы L1 (Manhattan) и Lsup
Рис. 9. Для вычисления дистанции NM500 использует алгоритмы L1 (Manhattan) и Lsup [3].

Работа нейропроцессора на пальцах, в картинках и таблицах

Теперь, когда общие вопросы были рассмотрены, пришло время подробно разобрать пару конкретных примеров.

Пример 1. Распознавание одномерных массивов из двух чисел

В данном примере предполагается использовать три нейрона. Для этого их память заполняется следующим образом:

  • 1 нейрон: шаблон = (11, 11), поле интересов AIF = 16, категория CAT = 55, идентификатор NID=1;
  • 2 нейрон: шаблон = (15, 15), поле интересов AIF = 16, категория CAT = 33, идентификатор NID=2;
  • 3 нейрон: шаблон = (30, 30), поле интересов AIF = 20, категория CAT = 100, идентификатор NID=3.

Этот пример удобно проиллюстрировать в виде двухмерной графической модели (Рисунок 10). Каждый нейрон представляется в виде сферы с радиусом, равным полю интересов AIF. При этом несложно отметить наличие перекрытий полей интересов.

Пример 1. Графическое представление исходных данных
Рис. 10. Пример 1. Графическое представление исходных данных.

Рассмотрим реакцию системы на входные векторы.

Вектор (12, 12). Расчетная дистанция между нейроном 1 и вектором 1 (по алгоритму L1) вычисляется как сумма разностей составляющих вектора и шаблона: (12-11) + (12-11) = 2.

Аналогичным образом:

  • Дистанция до нейрона 2: (15-12) + (15-12) = 6.
  • Дистанция до нейрона 3: (30-12) + (30-12) = 36.

Таким образом, вектор (12, 12) попадает в поле интересов нейрона 1 и нейрона 2 (возбуждает их), но не попадает в поле интересов нейрона 3 (Рисунок 11).

В итоге, при чтении результата по механизму «победитель получает все» управляющий процессор получит данные о совпадении от нейрона 1, так как именно у нейрона 1 минимальная дистанция, то есть максимальное совпадение.

Положение вектора (12,12)
Рис. 11. Положение вектора (12,12).

Вектор (13, 13). Расчетные дистанции до вектора:

  • Дистанция до нейрона 1: (13-11) + (13-11) = 4.
  • Дистанция до нейрона 2: (15-13) + (15-13) = 4.
  • Дистанция до нейрона 3: (30-13) + (30-13) = 34.

Таким образом, вектор (13, 13) попадает в поле интересов нейрона 1 и нейрона 2 (возбуждает их), но не попадает в поле интересов нейрона 3 (Рисунок 12). В то же время дистанция до 1 и 2 нейронов одинакова. Однако, так как категория нейрона 2 меньше, именно он выиграет гонку по принципу «победитель получает все». Управляющий процессор получит данные о совпадении от нейрона 2.

Пример 1. Положение вектора (13,13)
Рис. 12. Пример 1. Положение вектора (13,13).

Вектор (14, 14). Расчетные дистанции до вектора:

  • Дистанция до нейрона 1: (14-11) + (14-11) = 6.
  • Дистанция до нейрона 2: (15-14) + (15-14) = 4.
  • Дистанция до нейрона 3: (100-14) + (100-14) = 32.

Таким образом, вектор (14, 14) попадает в поле интересов нейрона 1 и нейрона 2 (возбуждает их), но управляющий процессор получит данные о совпадении от победителя – нейрона 2 (Рисунок 13).

Пример 1. Положение вектора (14,14)
Рис. 13. Пример 1. Положение вектора (14,14).

Вектор (200, 200). Расчетные дистанции до вектора:

  • Дистанция до нейрона 1: (200-11) + (200-11) = 378.
  • Дистанция до нейрона 2: (200-15) + (200-15) = 370.
  • Дистанция до нейрона 3: (200-30) + (200-30) = 340.

Таким образом, вектор (200, 200) не попадает в поле интересов ни одного из нейронов (Рисунок 14). В таких случаях процессор может инициировать запись этого вектора в незанятый нейрон и классифицировать его самостоятельно.

Пример 1. Положение вектора (200,200)
Рис. 14. Пример 1. Положение вектора (200,200).

Обучение новому вектору (13, 13). Допустим, требуется «выучить» новый вектор (13,13) с категорией 100. Как было показано, выше он находится на равной дистанции от нейрона 1 и нейрона 2. По этой причине при записи этого вектора нейроны автоматически сузят поля интересов до значения AIF = 8. Таким образом, реализуется самообучение нейронов.

Пример 1. Самообучение нейронов при добавлении нового вектора заключается в сужении поля интересов
Рис. 15. Пример 1. Самообучение нейронов при добавлении
нового вектора заключается в сужении поля интересов.

Пример 2. Обучение и работа двухнейронной сети с массивом из 10 чисел

В данном примере повторяются вычисления аналогичные из Примера 1. Главное отличие заключается в том, что обучение ведется между распознаваниями и серьёзно влияет на результаты.

Процесс представлен в виде Таблицы 3.

Таблица 3. Пример 2. Поведение нейропроцессора при работе с массивом из 10 чисел
# Вектор Операция Лучшее совпадение Второе по качеству совпадение
1 Вектор 1 = 0,1,2,3,4,5,6,7,8,9 Обучение 1 нейрон    
2 Вектор 1 = 0,1,2,3,4,5,6,7,8,9 Распознавание CAT=1, DIST=0, NID=1 CAT=0xffff, DIST=0xffff
3 Вектор 2 = 0,1,2,6,4,5,6,7,8,9 Распознавание CAT=1, DIST=3, NID=1 CAT=0xffff, DIST=0xffff
4 Вектор 3 = 0,1,4,3,8,5,12,7,16,9 Обучение 2 нейрон    
5 Вектор 3 = 0,1,4,3,8,5,12,7,16,9 Распознавание CAT=2, DIST=0, NID=2 CAT=0xffff, DIST=0xffff
6 Вектор 4 = 0,1,2,3,4,5,12,7,16,9 Распознавание CAT=2, DIST=6, NID=2 CAT=1, DIST=14, NID=1
7 Вектор 5 = 0,1,2,3,4,5,6,7,16,9 Распознавание CAT=1, DIST=8, NID=1 CAT=2, DIST=12, NID=2

Что делать если не хватает нейронов?

Возникает вопрос. 576 нейронов и 256 байт памяти – это много или мало? Очевидно, что ответ зависит от требований конкретного приложения. Для простых задач этого хватит, а для более сложных приложений может потребоваться и более мощный инструмент. Тем не менее, процессоры NM500 оказываются очень простыми и доступными для широкого круга пользователей, что без сомнений является их большим достоинством.

Как уже было сказано выше, при необходимости нейронная сеть на базе процессоров NM500 может быть расширена. Для этого используется каскадирование микросхем (Рисунок 16). При этом выход DCO одного процессора должен подключаться к входу DCI следующего процессора. Количество последовательно включенных микросхем не ограничено, или скорее ограничено возможностями печатной платы сохранять целостность сигналов при работе на частотах до 20 МГц.

Расширение нейронной сети за счет каскадирования процессоров NM500
Рис. 16. Расширение нейронной сети за счет каскадирования процессоров NM500.

Как ознакомится с возможностями NM500?

Одна из целей создания NM500 заключалась в продвижении нейропроцессоров в народные массы. Действуя в рамках этой стратегии, компания NeuroMem пошла логичным путем и выпустила Arduino-совместимый отладочный модуль NeuroTile, который делает нейропроцессор максимально доступным как для профессиональных разработчиков, так и для простых любителей электроники.

На борту у NeuroTile присутствует один или два процессора NM500, производительный и малопотребляющий микроконтроллер STM32F476 с процессорным ядром ARM Cortex-M4, ПЛИС XO3 от Lattice, Bluetooth, 6-осевой инерциальный модуль (гироскоп + акселерометр), 6-осевой инерциальный модуль (магнитометр + акселерометр), датчик давления, микрофон, слот для карты памяти, микросхема заряда Li-ion аккумуляторов, USB, Arduino-совместимый стек для штыревых разъемов (Рисунок 17).

Внешний вид и структура отладочной платы NeuroTile
Рис. 17. Внешний вид и структура отладочной платы NeuroTile [2].

Существуют Arduino-совместимые отладочные модули с NM500 от сторонних производителей, например ProdigyBoard от корейской компании nepes (Рисунок 18). Отличительными чертами ProdigyBoard являются: два процессора NM500, 1 Гбайт DDR3, FPGA с загрузочной Flash 20 МБит, камера, микрофон, Micro SD, USB.

Внешний вид и структура отладочной платы ProdigyBoard
Рис. 18. Внешний вид и структура отладочной платы
ProdigyBoard [2].

Заключение

В отличие от традиционных процессоров, нейропроцессоры обеспечивают высокую производительность и низкое потребление при выполнении сложных неформализованных задач. Они могут использоваться в широком спектре приложений, начиная от контроля качества продуктов и заканчивая обработкой изображения и звука.

Появление простых и дружелюбных к пользователям нейропроцессоров NM500 может стать большим шагом для популяризации неропроцессорных технологий.

Характеристики нейропроцессора NM500:

  • Число нейронов: 576;
  • Объем памяти нейрона: 256 байт;
  • Режим работы: радиально-симметричные функции (RadialBasisFunction, RBF) и «K ближайших соседей» (K-NearestNeighbor, KNN);
  • Выходные состояния: определен, не полное совпадение, неизвестен;
  • Расчет дистанции: L1 (Manhattan), Lsup;
  • Рабочая частота: 37 МГц (одиночный процессор), 18 МГц (при параллельном включении процессоров);
  • Коммуникационные интерфейсы: параллельная шина (26 линий);
  • Напряжения питания: 3.3 В I/O и 1.2 В ядра;
  • Потребление (активная работа): <153 мВт;
  • Корпус: CSP-64 4.5×4.5×0.5 мм.

Посмотреть технические характеристики контроллеров и процессоров компании NeuroMem

Светодиодные дисплеи и аксессуары Green 573nm 0.4in 7 Segment
HDSP-316G-NM500
Avago Technologies
по запросу
ТМ Электроникс. Электронные компоненты и приборы. Скидки, кэшбэк и бесплатная доставка
Для комментирования материалов с сайта и получения полного доступа к нашему форуму Вам необходимо зарегистрироваться.
Имя